- グループ設定は他部門向けライセンスなど、使用すべきではないライセンスの使用を防ぐための設定です。
- グループ設定を行っていない場合、他部門のライセンスを意図せず使用してしまう可能性があるため、ライセンスご利用開始前に必ず設定をお願いいたします。
- ライセンスプライオリティはグループ外のユーザがライセンスにアクセスできるかどうかを設定します。グループ未所属ユーザからの意図しないライセンス取得を避けるため、できるだけ設定しておくことをおすすめします。
※ライセンスの確認は「Admin」権限または「Owner」権限が必要です。
ライセンス管理者様でライセンスが見えない場合は、下記よりご連絡ください。
https://mywayplus.zendesk.com/hc/ja/requests/new
※「User」権限の方は4のDashboardでライセンスが見えるかどうかをご確認ください。
ライセンスが見えない場合は「Admin」権限または「Owner」権限を持つユーザに設定変更を依頼してください。
■グループ設定
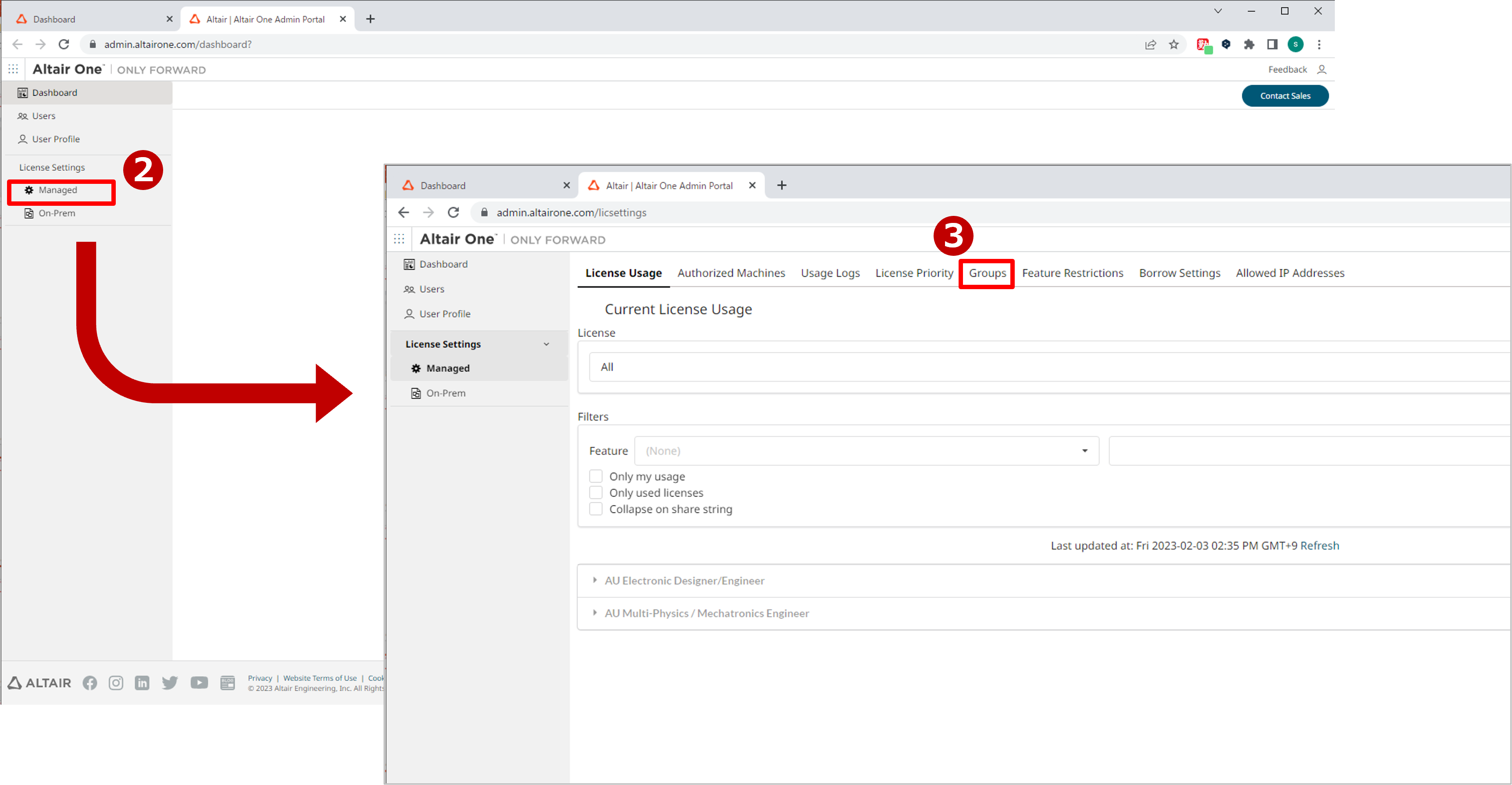
1.Altair OneのManaged Licenseからライセンスを確認します。
下記のポータルサイトへログインします。
Altair One/Dashboard
2.この画面が表示される場合は右上アカウント名の横の9点部分をクリックしてください。
(*画面のデザイン・表示内容が異なる場合がございますのでご了承ください。)
3.出てきたメニューの「Managed Account」→「Managed Licenses」をクリックしてください。
4.開いた画面のLicense Setting→Managed→Groupを開きます。
5.Add Groupをクリックしてグループ名を入力します。グループ名は任意で設定可能です。
6.グループにメンバーを追加します。
7.グループにライセンスを紐づけます。紐づいたライセンスがバージョンアップや更新が行われた場合は自動的にアップデートされます。
■ライセンスプライオリティの設定
1.License Setting→Managed→License Priorityを開き、設定を変更するライセンスのNon-Group User Accsesの設定を変更します。
2.Default:License Behaviorの設定と同じ
True:グループ外ユーザに対してライセンスへのアクセスを許可する
False:グループ外ユーザに対してライセンスへのアクセスを許可しない
※License Behaviorについて
グループ未所属のユーザがライセンスにアクセスできるかどうかの設定です。この設定は企業のライセンス全てに影響を与えます。設定変更時は問題がないかどうかをご確認いただいてからご対応をお願いします。
LicenseBehaviorがON(右側):グループ外ユーザにライセンスへのアクセスを許可する
LicenseBehaviorがOFF(左側):グループ外ユーザにライセンスへのアクセスを許可しない
━━━━━━━━━━━━━━━━━━━━━━━━━━━━━━━━━━━